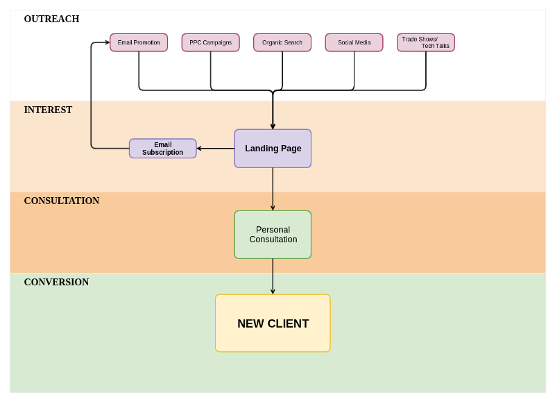
As an SEO agency, your website is most likely the most crucial node in your marketing funnel. You may have various outbound marketing channels, whether that’s social media, blogging, your PPC campaigns, and of course your organic search results. Regardless, its likely they all point to a single capture point — your website (even if you may have multiple landing pages). Ideally, when potential leads land on your website, they’re most likely curious about your services, and if all goes well, after exploring the services and offerings on your website, they initiate the big step towards contacting a real person to discuss what your agency can do for them, and ultimately, if everything goes well, signing on to become a new client.

The Conversion Challenge
I’d hazard a guess that the step between visiting your website and actually reaching out to someone at your company is by far the biggest leap for a potential client — which is to say this is where you experience the most drop-off. Your website has the difficult job of educating the visitor on your services, convincing them that your services can solve a problem they have, and establishing enough credibility to instill enough confidence in the visitor that you’re worth contacting directly to initiate a potential business relationship.
Building Rapport & Offering Value
One way that the “conversion challenge” can be tackled is by offering some sort of free value, either some expert opinion in the form of blogging, or a useful on-site tool or widget. This value offer creates a reason for people to return to your website, which in turn builds familiarity and a sort of “online” rapport.
Capturing leads through email subscription forms are of course a classic attempt at a shortcut method for capturing potential leads that land on your website, and re-targeting them with email marketing in the hope that they’ll eventually convert into paying clients. It can be extremely effective, but for this to work you have to create ongoing perceived value in the marketing material you’re sending. It can be difficult to get people to sign up through email subscription forms — bnbody likes being spammed, but if you can demonstrate that what you offer has some sort of value to the recipient, either in the form of “exclusive” offers or some tidbits of insider information, your campaigns may generate some response.
A Reason to Come Back
Going back to the “online rapport” concept — its long been recognized that repeat website traffic is a key component to increasing conversion rates. Brand power is a well studied phenomenon, and that is created with familiarity. Service based businesses have a MUCH higher chance of landing a new client after that client has frequented their website and is familiar with the company.
That’s exactly why online tools aimed at your target clientele can be so powerful — when you provide just a simple free service from your website like an SEO audit tool, you give a reason for your target clientele to visit and revisit your website, and you also generate goodwill since you’re giving away a little bit of expertise and/or value. And that can only increase your chances of a converting web traffic to new clients.
Embedded Audit Tools
For an SEO company, offering a free website audit can be a great marketing tool. Not only does it create a value offering, raise brand awareness, and a create a reason for SEO minded webmasters to continually revisit your agency’s website — it can demonstrate that you have industry expertise as well as being a great potential springboard to show how much their website could benefit from a professionally executed SEO campaign.
Offering free SEO audits through an online scanner on your is also a great reason to promote your website and drive fresh, highly qualified traffic to it. A free service gets traffic to your page that might otherwise not expressly seek out the services of an SEO company, but just hitting your page gives you the opportunity to sell to them.

Challenges
The discipline of Search Engine Optimization is far from being standardized or even agreed on except for the very basic stuff. There’s no such thing as a magic formula, and methods that are developed from one SEO agency to another vary greatly as a result of each agency’s unique testing and experience in figuring out what’s effective and what isn’t.
This means there is a great opportunity for good SEO agencies to differentiate themselves from the others and rise to the top, but it also creates problems when it comes to finding a GOOD audit tool that can match your style of SEO. Off the shelf audit tools tend to be generic, and while some offer the ability to change the appearance of the reports, there are few that allow the actual core functionality of the scanner to be modified. This means off the shelf audit tools can’t be matched to the unique methods and metrics that any particular agency views as important, meaning they can’t offer an analysis that provides both in-depth actionable reporting and a branded report that differentiates your agency from the noise.
Building a bespoke custom audit scanner is the obvious solution—but that can be an expensive investment in developer time which may not necessarily be in reach financially for many agencies. That’s why Scannerizer was built!
Scannerizer is the first ever service that provides SEO agencies the ability to create their own SEO audit scanner to their exact specifications — both in the appearance of the report, and the core functionality without the need to hire high-priced developers or having any programming knowledge. Everything is built, tweaked, and tested from an easy to use graphical control panel.
In addition to that, leads & statistics from a result of the audit scanner are aggregated in easy to access places in the dashboard which makes following up with and converting new clients that much easier.
Conclusion
If you’re an SEO professional or agency and you’re looking for ways to get better conversion rates with traffic that lands on your website, try offering a custom built SEO audit with Scannerizer.
I’d also love to hear about any other ideas you’ve found successful in increasing your repeat traffic and conversion rates.